Columns

 

 

 

Links:

 

This command modifies the properties used in the current BOM.

 

Use:

 

Click the icon or select the BOM > Columns... command from the drop-down menu.

 

The Template box is then displayed on the screen, showing the properties used in the Selected properties column.

 

You can:

 

 

The display unit of the properties corresponds to the units of the document.

These units can be accessed via the options tree (to display the options tree, select the TopSolid button then in the Display menu, select Options).

 

 

Additional information:

 

This command is only available if the document contains a BOM.

 

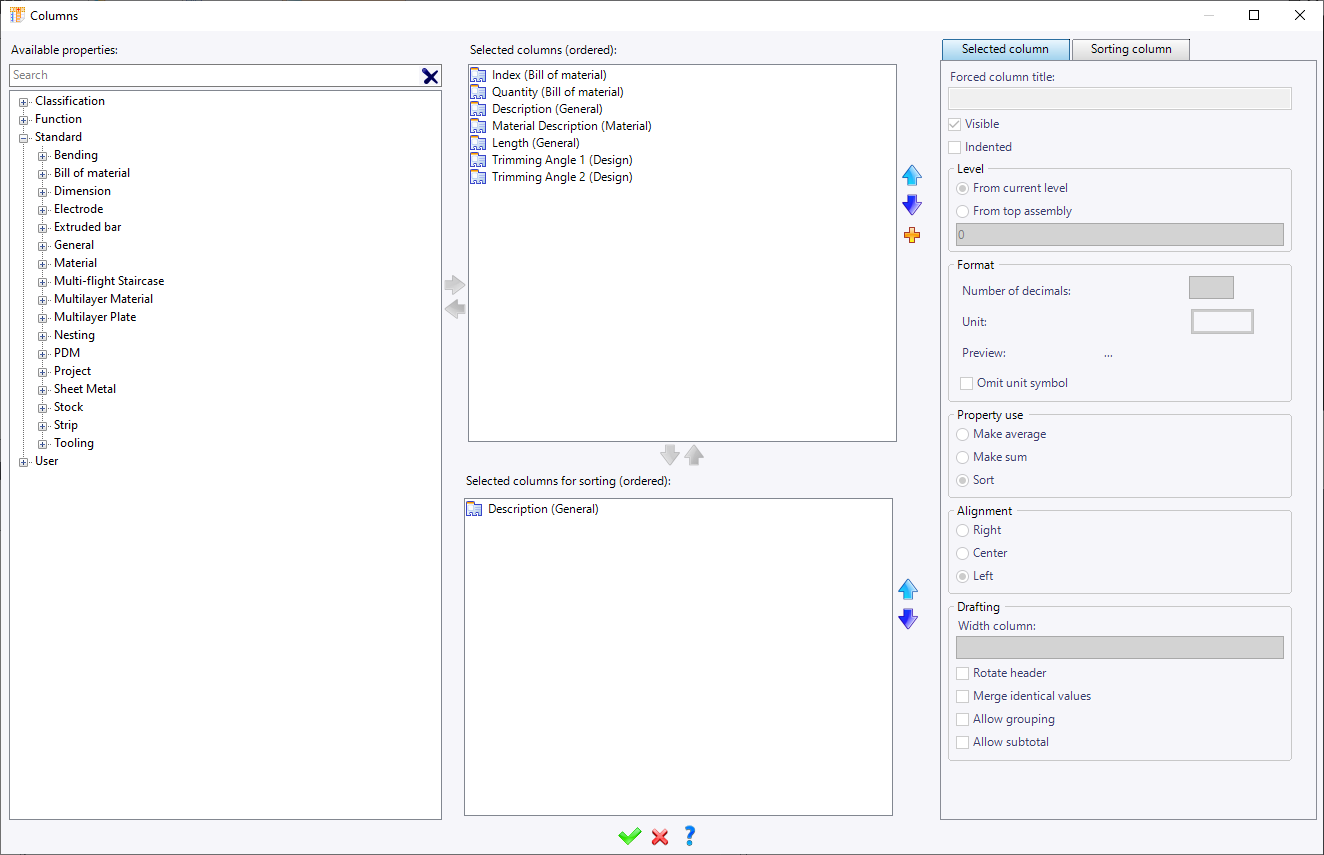
Columns window: (click different areas for explanations) .

 

 

 

 

The section lists all available properties. To create one or more bill of material columns, select the needed properties (by keeping the CTRL key for multi-selection) and click the green arrow to switch in the Selected Properties section.

The Image property allow to display the preview of parts into the column of the BOM.

 

 

This section lists all selected properties for additional column creation in the bill of material. To remove one or several bill of material columns, select properties (by keeping the CTRL key for the multi-selection) and click the red arrow to switch them in the Available Properties section.

Blue arrows on the right allow to define the properties sort. The upper property will be in the left column and so on.

 

 

This section allows to define properties to sort.

If 2 parts have "Axis" as description, the 2 parts will by grouped in one bill of material line and the quantity will display 2,

If the sort is also done with the "Mass" property, the both parts will be on a different line and the quantity will be 1 for each of these 2 lines.

The transfer of the selected properties to the Selected Properties for sorting area is done with the green vertical arrow To remove them, click the red vertical arrow.

Vertical blue arrows on the right allow to define the properties order for the sort. The upper property will be the first to be used. If the value is the same, the second property will be used.

 

 

This field allows to enter manually the column name for the selected property.

 

 

By default, columns are visible. By unchecking this option, the column will not be displayed, but will be taken in account for the result of the bill of material (see for example Selected Properties for Sorting ).

 

 

This option, when it is checked, allows to have a gap on the right in the bill of material (in the draft) for parts/assemblies of lower levels.

 

Without Indented option for the description property.

 

With Indented option for the description property.

 

 

It is possible, in a bill of material, to display on a part's line a part's set property. For example, it allows, in an assembly, to know the set's name wherein belong a part.

Two different possibilities existing: from current level and from top assembly.

 

From current level:
This choice allows to retrieve the property of a set from the first sub set where is the part is.
Choose also the number of level of sub assembly to use to retrieve the property.

Example : For the line Block_2, the name of the first sub assembly where is the part is retrieve. That's, Ass_Block.
 
From top assembly:
This choice allows to retrieve the property of a set from the first sub set
Choose also the number of level of sub assembly to use to retrieve the property.
Example: For the line Block_2, unlike the previous case, the name of the first sub assembly under the main set. That's, Ass_Block&Cylinder.

 

 

  • This properties is represented in the box "Selected properties/Selected properties for sorting" by L-x or L+x, x is the number of sub-assembly.
  • It is not possible to retrieve an index of sub assembly because it is calculated at the end of the bill of materials.

 

 

 

 

This section allows to modify the display of numerical values, by modifying the number of decimals, by changing the unit which can be displayed or not.

 

 

The section allows to define how will be numerical values processed.

If for example 3 parts have the same name, but their mass are different and the sort is done with the name:

  • Sort: there will be 3 lines with, for each of them the corresponding mass.

  • Make sum: there will be only one line, the mass column will display the sum of the 3 masses.

  • Make average: there will be only one line, the mass column will display the average of the 3 masses.

Don't forget to check the Groups by properties option in the Assembly command.

 

 

The section allows to choose the result alignment in the column.(Left, Center, right).

 

 

In the draft document, the size of each column will be automatically adjusted to the table’s positioning points. To do this, the column size must not be defined; if the size of each column is defined, the table size will be forced and the table’s positioning points will not be considered.

When using the Image property, the column width has to be field to adjust the image size. The preview is then displayed as a thumbnail either in the BOM document, or in the BOM table of the draft document.

 

 

This option allows to rotate the column title in the BOM table in the drafting.

Option Rotate header checked for QTY column.

 

 

This section allows to merge cell table with the same information.

 

Option Merge identical value unchecked

 

Option Merge identical value checked on "Name" column.

 

  • If a cell table is scraping in the draft, it will be not merge with other cell table with the same value.

  • By default, the text style is recover in the cell table on the left top when the cell table is merge.

 

 

 

This option allows to  group parts according to the selected property. This grouping will only be done in the drafting by checking the Visibles option of the Bill of Materials section of the Detailing > Bill of Materials Table command.

 

Option Allow grouping checked for the DESCRIPTION column.

It has been made visible in the bill of materials table with a background of the cell.

 

 

This option allows to count on a column of the bill of materials. This will be available only in the drafting by checking the Visibles option of the Bill of Materials section of the Detailing > Bill of Materials Table command.

 

Option Allow subtotal checked for TOTAL LENGTH column and it has been made visible in the bill of materials table of the drafting.

 

 

This option allows to perform an operation (simple or complex) from the content of the existing columns.

The principle of calculation formulas is identical to that of creating a parameter and it is the title of the columns that must be used in the formula.

Two types of formula are available:

  • Text: allows to concatenate the contents of several columns (example: Material & Coating).

  • Numerical: allows to make a calculation between several columns (example: Length x Quantity).

 

The TOTAL LENGTH column is a column of type Formula with "QTY*LENGTH" as value.

 

 

This section allows to choose how to sort the property. The choice is done regarding the type of properties.

From A to Z or from Z to A for alphanumeric results (name, description, ...) from the smallest to the greatest or from the greatest to the smallest for numeric results (mass, length, ....) and from the oldest to the most recent or from the most recent to the oldest for dates.

 

 

This section allows to choose if an empty result of a column has to be displayed first or last.

 

 

Modifications / Additional information:

 

All project parameters can be retrieved in a Bill of Materials column.

To do this, in each Part or Assembly document, you just need to create a relay parameter (for example a text relay parameter) of type project retrieving the desired parameter (Part Number, etc...). Then, by right-clicking on this parameter select the Bill of Materials command and connect it to a property that will be displayed in the Bill of Materials.